如今手机俨然成为沟通交流的重要工具,里面存储了很多重要信息。但是如果不及时将数据备份,一旦丢失手机或损坏数据,后果将非常严重。苹果手机的数据备份是件非常复杂的事,但是有了iMazing软件之后则不一样了,今天就一起来看下如果使用iMazing软件将苹果手机数据备份。
- 为什么要选择iMazing软件备份
iMazing除了支持常规数据备份外,还能进行数据的增量备份。每次备份时,将比对首次备份数据,将有变化的数据进行再次备份。增量备份既简单方便,又能节省大量的储存空间。
- 如果使用iMazing软件备份
第一步,将苹果手机连接打开,打开iMazing软件。在iMazing页面,点击“备份”选项。

第二步,在点击“备份”后,出现数据备份的“选项”页面。设置选项分别有:自动备份、已启用备份加密、备份位置、备份存档、WIFI连接、设备设置以及其他选项等。用户可根据实际情况进行选择后加以操作。
第三步,点击右下角“备份”,手机则进入备份页面。
第四步,数据备份中,将实时显示备份的进度及时间。

除此之外,备份功能的选项设置也是非常贴心的,下面就选项设置来给大家详细介绍一下。
1、自动备份:可以选择合适的自动备份计划,例如按每日、每周、每月等等。为了数据的保留完整,建议使用每日自动备份。

2、选择备份位置:当进行手机数据备份时,可以有两个位置可以选择。一个是默认备份位置,另一个是iTunes备份位置。
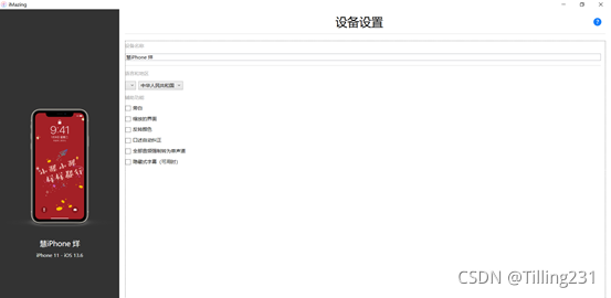
3、设备设置:iMazing软件在备份时还能进行手机设备的设置。例如:设备名称、语言和地区、以及辅助功能当中的旁白、缩放界面、反转颜色等。
4、备份存档选项:其中包括是否启用备份存档、是否自动清理存档备份以及多重保护的删除存档的允许功能。
温馨提示:苹果手机怎么进行数据备份?以上就是苹果手机备份的方法啦!大家要保护好手机信息,这样才能更好的保护数据安全,同时减少不必要的麻烦和损失。
总结:使用iMazing软件进行手机数据的备份非常简单方便,而且独有的增量备份又极大的提高了备份的效率,最大程度节省了存储空间。而且iMazing软件还有数据管理、数据传输等多方面的功能,如果你也想轻松管理苹果端设备信息,不妨下载iMazing软件来体验一下吧。
imazing
版权声明:本文内容由互联网用户自发贡献,该文观点仅代表作者本人。本站仅提供信息存储空间服务,不拥有所有权,不承担相关法律责任。如发现本站有涉嫌侵权/违法违规的内容, 请发送邮件至 举报,一经查实,本站将立刻删除。
如需转载请保留出处:https://bianchenghao.cn/bian-cheng-ji-chu/108340.html